如何在广阔的互联网中构建自己的一片天地 — — 我的站点构成
记得初中那会玩电脑,就对这些东西感兴趣,碍于各种限制,没有深入下去,现在大学上了两年了(刚好今天高考过去两周年),总结一下
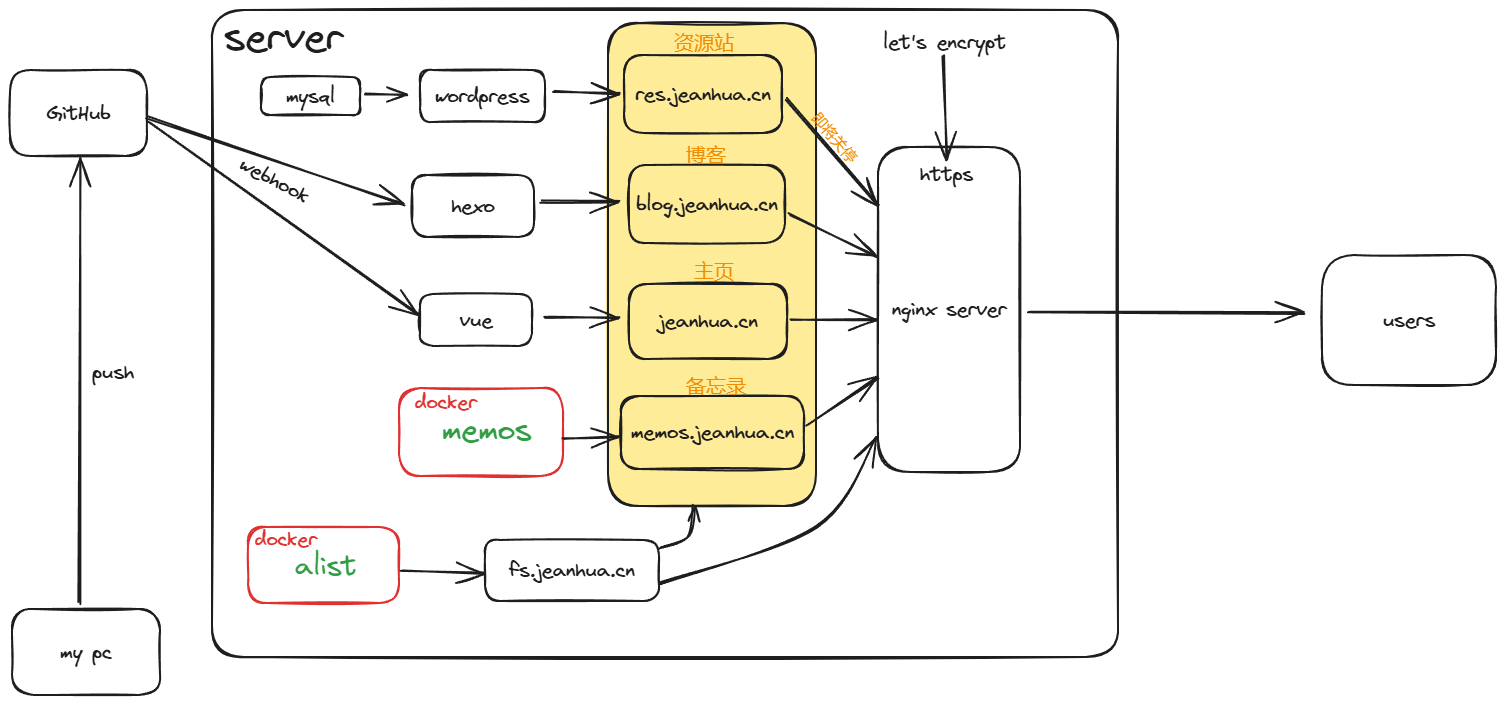
服务器:
服务器我选择的是轻量应用云服务器,很多服务器厂商有活动,都有包年包月的活动,也不贵,我之前选的是华为云,新用户第一年38块钱买入2核2g2m的轻量服务器,现在马上过期了,不过感谢我的大创队长e+gg的倾情赞助,入手一台2核4g6m3年的服务器(现在有活动,不到600块钱)
域名:
域名也是去年随服务器一起购买的,jeanhua.cn域名首年两块钱,后面续费每年38块钱,也很便宜
站点:
1.主页
主页我是使用vue + element plus + typescript搭建的,存放在Github仓库上,使用webhook推送到服务器更新
2.博客
博客我是使用的hexo搭配volantis主题,存放在Github上,使用webhook推送更新到服务器
3. 备忘录(或者私人朋友圈,说说)
我的备忘录使用的是开源项目 usememos/memos 搭配docker搭建的,用来构建我的备忘录,朋友圈或者说说
4.文件服务器
上面提到了我的服务器带宽不是很高,只有6m(之前甚至只有2m),所以如果网站上面有图片,大文件这些东西是很拖慢加载速度的,所以要搭建一个文件服务器,当然图片也可以直接放图床,看个人选择
我使用的是开源项目 AlistGo/alist 搭配docker搭建的,用来存放文件,说简单点,这个服务相当于把各种网盘聚合在一起,可以分享链接,请求到这个链接时alist会将其重定向到对应的网盘下载端点,类似于直链的效果,把照片和文件放到这个服务上面,可以大大减少带宽占用,提升网站加载速度
5.资源站
去年刚买服务器那会,就想着构建一个大家可以分享学习资料的社区,不用到处找,或者又是花钱买之类的,但是后面发现大家的分享欲望并不高,站点95%的资料都是我整理上传的,于是今年不打算继续维护了,站点将在下个月随着服务器过期关停,相关的资料我也转到了我的memos朋友圈里面(上文)
这里还是说一下这个用到的技术,使用的是wordpress,这个是一个php的网站解决方案,可以安装各种主题和插件,0代码也能实现一个不错的站点,也是全球最热门的,你在很多时候访问的网站其实也是wordpress搭配各种主题构建的,有一种简单但是不靠谱的方法可以快速判断,可以访问域名的wp-json端点,比如我的资源站 https://res.jeanhua.cn/wp-json ,会发现返回了json数据,说明这个网站就是wordpress搭建的。当然这个不是绝对的,因为这个接口可以屏蔽掉
这个网站应该是对我帮助最大的,帮我吸引来了很多志同道合的人,同时也作为一个名片,帮我吸引到了一些商业项目,但是和我的初心渐行渐远了,所以站点将不再维护,但是我还是会收集部分资料,然后发在我的memos站点朋友圈里面,感兴趣的可以关注或者给我留言
6.总结
基本就这些内容了,部分是商业性的不能公开,或者是些大差不差的就不一一列举了,然后画个图总结一下我的服务站点构成
